linkedin
background
SecureDrop logo

SecureDrop

Brand: SecureDrop

Be the first to Reviews

Write a Review

Have Questions?

SecureDrop is an open-source whistleblowing software that lets media organizations and NGOs securely receive documents and tips from anonymous whistleblowers. It uses the Tor network to keep the whistleblower's identity hidden, with no IP tracking and encrypted data. Newsrooms like The New York Times and The Guardian use it to protect sources sharing sensitive information. Whistleblowers access it via a special Tor Browser link and get a unique codename for safe comm...Read more

img

Get Free Expert Consultation

Let us know your business needs clearly

Advice

Verified & Trusted
Vendors

Payment

Safe & Secure
Payment

Guaranteed

Personalized
Experts Support

Price On Request

Features

  • check_icon Case Management
  • check_icon Reporting Channels
  • check_icon Security and Data Protection
  • check_icon Compliance and Legal Standards
  • check_icon Reporting and Analytics
  • See all img

SecureDrop Software Pricing, Features & Reviews

What is SecureDrop?

SecureDrop is an open-source whistleblowing software that lets media organizations and NGOs securely receive documents and tips from anonymous whistleblowers.

It uses the Tor network to keep the whistleblower's identity hidden, with no IP tracking and encrypted data.

Newsrooms like The New York Times and The Guardian use it to protect sources sharing sensitive information. Whistleblowers access it via a special Tor Browser link and get a unique codename for safe communication.

The system is managed by the Freedom of the Press Foundation and is designed for high-security environments. It's not 100% risk-free but offers strong protection for sharing confidential information.

Why Choose SecureDrop Whistleblowing Software?

  • Open-Source Platform: SecureDrop's source code is publicly available for transparency and community-driven improvements.
  • Strong Anonymity: Uses the Tor network to ensure complete anonymity for both sources and journalists.
  • End-to-End Encryption: Encrypts all communications and files during transmission and storage for maximum security.
  • Designed for Whistleblowers: Offers a secure environment for safely reporting sensitive information.
  • Used by Leading Newsrooms: Trusted by top media outlets like The New York Times and The Guardian.
  • Maintained by the Freedom of the Press Foundation: Supported by a nonprofit committed to press freedom and software security.
  • No Third-Party Interference: Operates independently without relying on external service providers.
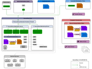
  • Air-Gapped Workstations: Submissions are accessed on isolated, offline systems for enhanced protection.
  • Supports Multiple Languages: Accessible to users worldwide with support for over 22 languages.
  • Tamper-Resistant: Protects against data tampering through cryptographic safeguards and audits.

Benefits of SecureDrop Software

  • Regular Security Audits: Undergoes frequent independent security reviews to identify and fix vulnerabilities.
  • No IP Tracking: Does not store or log IP addresses or other identifying metadata.
  • Customizable and Scalable: Easily adapted to suit different newsroom requirements and sizes.
  • Encourages Ethical Journalism: Enables the responsible disclosure of corruption, abuse, and wrongdoing.
  • Minimal Digital Footprint: Leaves no trace on devices, ensuring the privacy of whistleblowers.
  • Community-Driven Development: Improved continuously by a global community of developers and journalists.
  • Complies with Investigative Standards: Meets the security and confidentiality needs of investigative reporting.
  • Detailed Documentation and Training: Comes with extensive setup instructions and user training materials.
  • Freedom-Centric Mission: Promotes free speech and protects whistleblower rights globally.
  • Trusted Globally: Deployed by news organizations around the world for secure, anonymous communication.

SecureDrop Pricing

SecureDrop price details are available on request at techjockey.

The pricing model is based on different parameters, including extra features, deployment type, and the total number of users. For further queries related to the product, you can contact our product team and learn more about the pricing and offers.

SecureDrop Pricing & Plans

SecureDrop price is available on request

Looking for pricing details, customization requirements or have other queries? We are just a click away.

SecureDrop Features

Case Management

  • icon_check Document Management Store, retrieve, and manage case-related documents securely.
  • icon_check Incident/Case Tracking Monitor incidents and cases from reporting to resolution in a unified system.
  • icon_check Escalation Management Automatically escalate unresolved cases based on defined rules.
  • icon_check Customizable Workflows Tailor workflows to match your organizational processes.
  • icon_check Unique Case ID Generation Automatically assign a unique identifier to each case for easy tracking.
  • icon_check Automated Case Assignment Route cases to the right personnel based on predefined criteria.
  • icon_check Manual Case Reassignment Reassign cases to other team members or departments as needed.
  • icon_check Centralized Case Dashboard View and manage all cases in a single, intuitive interface.
  • icon_check Cross-Department Collaboration Facilitate seamless collaboration between teams on cases.
  • icon_check Data Integrity Checks Ensure data accuracy and prevent unauthorized modifications.
  • icon_check Evidence Management Handle evidence securely for thorough investigations.
  • icon_check Case Prioritization Rank cases by urgency and severity for efficient resolution.
  • icon_check Duplicate Report Detection Identify and merge duplicate reports to avoid redundancy.

Reporting Channels

  • icon_check Multi-Channel Reporting Allow reporting via web, hotline, email, and more.
  • icon_check Anonymous Reporting Enable reporters to share concerns without revealing their identity.
  • icon_check Multilingual Reporting Provide reporting options in multiple languages for global reach.
  • icon_check Offline Reporting Support reporting even without an internet connection.
  • icon_check Voice-to-Text Reporting Convert spoken reports into text for easier documentation.

Security and Data Protection

  • icon_check Two-Factor Authentication (2FA) Add an extra layer of security for user authentication.
  • icon_check End-to-End Data Encryption Encrypt data during transmission and storage for security.
  • icon_check Secure Messaging Channels Use encrypted communication for confidential discussions.
  • icon_check Secure File-Sharing Support Share files safely with end-to-end encryption.
  • icon_check Role-Based Access Control (RBAC) Assign access based on user roles to protect sensitive data.
  • icon_check GDPR-Compliant Data Storage Ensure compliance with GDPR regulations for data privacy.
  • icon_check ISO 27001-Certified Infrastructure Maintain robust security with ISO-certified systems.
  • icon_check IP Masking Hide IP addresses to ensure reporter anonymity.
  • icon_check Automated Data Backup Schedule regular backups to prevent data loss.
  • icon_check Metadata Removal Remove metadata from files to protect sensitive information.
  • icon_check Zero-Trust Security Architecture Adopt strict access control for enhanced security.

Compliance and Legal Standards

  • icon_check Compliance Management Manage and monitor adherence to legal and organizational policies.
  • icon_check Third-Party Audit Readiness Prepare systems for external compliance audits.
  • icon_check Global Compliance Updates Stay updated on evolving compliance requirements.
  • icon_check GDPR and SOX Support Ensure compliance with global data and financial regulations.
  • icon_check EU Whistleblowing Directive Alignment Align with EU whistleblower protection standards.
  • icon_check Policy Integration Framework Integrate organizational policies with reporting workflows.
  • icon_check WCAG-Compliant Accessibility Ensure platform usability for people with disabilities.
  • icon_check Audit Trail Track changes and updates within the system for enhanced security and transparency.

Reporting and Analytics

  • icon_check Predictive Analytics Forecast trends and outcomes based on historical data.
  • icon_check Root Cause Analysis Identify the underlying cause of reported incidents.
  • icon_check Sentiment Analysis Gauge emotional tone from reports to assess urgency.
  • icon_check Trend Analysis Identify patterns and trends from reported data.
  • icon_check Anomaly Detection Spot unusual patterns in reporting data.
  • icon_check Customizable Analytics Dashboard Visualize and track data with tailored dashboards.
  • icon_check Real-Time Analytics Access live data for immediate insights and decisions.
  • icon_check KPI Tracking and Monitoring Measure performance using key metrics.
  • icon_check Export Reports Generate and share reports in various formats.
  • icon_check Automated Report Scheduling Schedule recurring report generation automatically.

Integrations

  • icon_check Tor Network Integration Support anonymous reporting via the Tor network.
  • icon_check Workflow Automation Automate tasks for improved operational efficiency.
  • icon_check API Access Enable seamless integration with custom systems.
  • icon_check Third Party Integration Connect with external platforms like HR or compliance tools.
  • icon_check HR Platform Integration Sync whistleblowing data with HR platforms for better tracking.
  • icon_check Email and Hotline Integration Integrate email and hotline channels into the platform.
  • icon_check Feedback Survey Integration Gather feedback for continuous improvement.
  • icon_check Forensic Tool Integration Connect with forensic tools for advanced investigation.

Whistleblowing Program Tools

  • icon_check Whistleblower Protection Safeguard whistleblowers from retaliation.
  • icon_check Risk Assessment Analyze potential risks and their impact on the organization.
  • icon_check Evidence Management Handle evidence securely for thorough investigations.
  • icon_check Policy Acknowledgment Tracker Track employee acknowledgment of policies.
  • icon_check Risk Scoring Models Assess and rank risks using scoring systems.

Alerts & Notifications

  • icon_check Real-Time Notifications Notify stakeholders instantly of new reports or updates.
  • icon_check SLA-Based Reminders Send reminders based on service level agreements.
  • icon_check Automated Follow-Up Reminders Ensure timely follow-ups with automated alerts.
  • icon_check High-Severity Case Alerts Prioritize alerts for critical cases requiring immediate attention.

SecureDrop Specifications

  • Supported Platforms :
  • Device:
  • Deployment :
  • Suitable For :
  • Business Specific:
  • Business Size:
  • Customer Support:
  • Training:
  • Language:
  • Windows MacOS Linux
  • Desktop
  • Web-Based
  • All Industries
  • All Businesses
  • Medium Business, SMEs, MSMBs
  • Forums
  • Videos
  • English

SecureDrop Reviews and Ratings

banner

Would you like to review this product?

Submit Reviews

SecureDrop Alternatives

See All

20,000+ Software Listed 20,000+ Software Listed

Best Price Guaranteed Unbiased Comparison

Free Expert Consultation Read Authentic Reviews

2M+ Happy Customers 500,000+ Monthly Users