linkedin
background
Wireshark logo

Wireshark

Brand: Wireshark

Be the first to Reviews

Write a Review

Have Questions?

Wireshark is a powerful network protocol analyzer for network troubleshooting, analysis, software and communications protocol development, and education. ...Read more

img

Get Free Expert Consultation

Let us know your business needs clearly

Advice

Verified & Trusted
Vendors

Payment

Safe & Secure
Payment

Guaranteed

Personalized
Experts Support

Price On Request

Features

  • check_icon Bandwidth Management
  • check_icon Change Management
  • check_icon Data Visualizations
  • check_icon Configuration Management
  • check_icon Connectivity
  • See all img

Wireshark Software Pricing, Features & Reviews

What is Wireshark?

Wireshark is a versatile network protocol analyzer commonly employed in testing and penetration testing. It allows users to capture and inspect network traffic in real-time, providing insights into the communication between devices on a network. With its comprehensive set of features, Wireshark aids in diagnosing network issues, analyzing security vulnerabilities, and understanding network behaviour.

Its ability to decode numerous protocols makes it a valuable tool for professionals in various fields, including network administrators, security analysts, and developers. Wireshark's open-source nature fosters a thriving community that contributes to its continual improvement and the development of additional features and plugins.

Why Choose Wireshark Software?

  • Network Analysis: It provides deep insight into network traffic, allowing users to analyze protocols, troubleshoot network issues, and diagnose problems effectively.
  • Real-Time Monitoring: It captures and displays network traffic in real-time, enabling immediate identification of anomalies, suspicious behaviour, and security threats.
  • Versatility: It supports various platforms and protocols, making it suitable for various network environments and scenarios.
  • Open Source: It is open-source software, meaning it's freely available and benefits from a large community of contributors who continuously improve its features, functionality, and compatibility.
  • Education and Training: It is widely used for educational purposes, providing students and professionals with hands-on experience in network analysis, security, and protocol understanding.
  • Penetration Testing: It is a valuable tool for penetration testers, helping them identify vulnerabilities, analyze attack vectors, and assess network security posture during security assessments.
  • User-Friendly Interface: Despite its powerful capabilities, it offers an intuitive user interface that allows users to navigate and utilize its features efficiently.

Benefits of Wireshark Platform

  • Customizable Filters: Users can create filters to focus on specific network traffic patterns or protocols, enabling more targeted analysis and troubleshooting.
  • Extensive Protocol Support: It supports many network protocols, including common and less-known ones, ensuring compatibility with diverse network environments and technologies.
  • Scripting and Automation: It provides scripting capabilities and supports automation through tools like TShark, allowing users to perform repetitive tasks efficiently and integrate them into larger workflows or systems.
  • Collaboration Features: It offers packet annotations, comments, and sharing capabilities, facilitating teamwork and knowledge sharing among network professionals.
  • Third-party Plugins: It supports third-party plugins, extending its functionality with additional features, dissectors, and analysis tools developed by the community or third-party vendors.
  • Continuous Development: It is actively developed and maintained, with regular updates and new releases incorporating bug fixes, performance improvements, and new features to keep pace with evolving network technologies and security threats.

Pricing of Wireshark

Wireshark price details are available on request at Techjockey UAE.

The pricing model is based on different parameters, including extra features, deployment type, and the total number of users. For further queries related to the product, you can contact our product team and learn more about the pricing and offers.

Wireshark Pricing & Plans

Wireshark price is available on request

Looking for pricing details, customization requirements or have other queries? We are just a click away.

Wireshark Features

  • icon_check Bandwidth Management It optimizes network performance by monitoring and analyzing bandwidth usage and identifying heavy applications or activities.
  • icon_check Change Management It tracks network changes, ensuring stability and security through effective change management processes.
  • icon_check Data Visualizations It offers graphical representations of network data, aiding in trend analysis and decision-making.
  • icon_check Configuration Management It manages network configurations to maintain consistency and policy compliance.
  • icon_check Connectivity It analyzes network connectivity issues, diagnosing and troubleshooting effectively.
  • icon_check Network Analysis It dissects network traffic to identify vulnerabilities and performance issues.
  • icon_check Network Monitoring It provides real-time monitoring to promptly detect and respond to network threats.
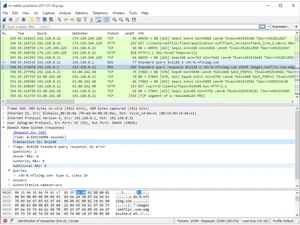
  • icon_check Packet Master Capture network traffic in real time from interfaces like Ethernet, Wi-Fi, USB, and more for immediate analysis.
  • icon_check Offline Packet Analysis Open and examine previously captured traffic from pcap or pcapng files to study past network activity.
  • icon_check Protocol Inspection Break down packets by protocol layers with detailed field interpretations for comprehensive analysis
  • icon_check Cross-Platform Compatibility Runs on Windows, macOS, Linux, FreeBSD, and other Unix-like systems with consistent tools.
  • icon_check TShark CLI Tool Command-line version of Wireshark enables automated captures and text-based analysis workflows.

Wireshark Specifications

  • Supported Platforms :
  • Device:
  • Deployment :
  • Suitable For :
  • Business Specific:
  • Business Size:
  • Customer Support:
  • Training:
  • Language:
  • Ubuntu Windows MacOS Linux
  • Desktop
  • Web-Based
  • All Industries
  • All Businesses
  • Small Business, Startups, Medium Business, Enterprises
  • Email, Communities
  • Videos
  • English

Wireshark Reviews and Ratings

banner

Would you like to review this product?

Submit Reviews

Compare Wireshark With other Penetration Testing Tools

Wireshark logo

Wireshark

by : Wireshark

VS
SWIPER_PRODUCTS_CARD_NEW
SWIPER_PRODUCTS_CARD_NEW
SWIPER_PRODUCTS_CARD_NEW

Wireshark FAQ

A Wireshark captures and analyzes network traffic, allowing users to inspect packets, troubleshoot network issues, and identify security threats.
A Wireshark supports multiple operating systems, including Windows, macOS, and Unix-like systems such as Linux and FreeBSD.
A Wireshark price details are available on request at Techjockey UAE.
A Potential users of Wireshark software include network administrators, security analysts, IT professionals, software developers, system engineers, and students studying networking or cybersecurity.
A You can avail a demo of Wireshark at Techjockey UAE.
A Wireshark software works by capturing network traffic, analyzing packets, and providing insights into network activity and behavior for troubleshooting, security analysis, and protocol understanding.

Wireshark Alternatives

See All

20,000+ Software Listed 20,000+ Software Listed

Best Price Guaranteed Unbiased Comparison

Free Expert Consultation Read Authentic Reviews

2M+ Happy Customers 500,000+ Monthly Users