linkedin
background
FreeMind logo

FreeMind

Brand: FreeMind

4.1

3 Ratings

Have Questions?

FreeMind is a free mind mapping tool that helps users visually organize ideas, notes, and plans using simple diagram-based maps. ...Read more

img

Get Free Expert Consultation

Let us know your business needs clearly

Advice

Verified & Trusted
Vendors

Payment

Safe & Secure
Payment

Guaranteed

Personalized
Experts Support

FREE

Features

  • check_icon Drag and Drop
  • check_icon Hyperlink Integration
  • check_icon HTML Export
  • check_icon Rich Text Formatting
  • check_icon Multi-Platform Support
  • See all img

FreeMind Software Pricing, Features & Reviews

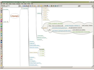
What is FreeMind?

FreeMind is a free and open-source mind mapping software used to organize ideas and information visually. It helps users create diagrams called mind maps where ideas branch out from a central topic.

The software is written in Java and works on different operating systems such as Windows, Linux, and macOS. It allows users to add notes, links, and icons to organize thoughts clearly.

FreeMind is often used for brainstorming, project planning, studying, and note-taking. Users can easily move, edit, and expand ideas within the mind map.

The software also allows exporting mind maps into formats like HTML, images, or PDF. Because it is open-source, anyone can download and use it for free. Its non-linear structure helps people see connections between ideas more easily.

Why Choose FreeMind Software?

  • Free to Use: The software is completely free and open-source.
  • Simple Interface: Easy and clean interface for quick learning.
  • Visual Idea Organization: Helps organize ideas using clear mind maps.
  • Great for Brainstorming: Perfect for brainstorming and creative thinking.
  • Cross-Platform Support: Works on Windows, macOS, and Linux systems.
  • Lightweight Software: Runs smoothly without requiring heavy system resources.
  • Fast Idea Mapping: Quickly create and expand mind maps.
  • Flexible Structure: Allows users to add unlimited branches and sub-topics.
  • Note Attachment Feature: Add detailed notes to each topic in the map.
  • Link Integration: Attach website links or files to ideas easily.
  • Icon Support: Use icons and symbols to highlight important tasks.
  • Easy Editing Tools: Nodes and branches can be edited or rearranged quickly.
  • Keyboard Shortcuts: Speeds up work with useful shortcut commands.
  • File Export Options: Export mind maps into HTML, images, or other formats.

Benefits of FreeMind Software

  • Project Planning Tool: Helps teams plan projects visually.
  • Knowledge Management: Organizes large amounts of information easily.
  • Expandable Nodes: Collapse or expand sections to manage large maps.
  • Customizable Layouts: Users can modify map structures easily.
  • File Attachment Support: Attach documents to nodes for reference.
  • No Subscription Required: No monthly or yearly payment needed.
  • Quick Installation: Easy to download and install on most systems.
  • Reliable Open-Source Tool: Trusted by many users worldwide for mind mapping.

FreeMind Pricing

FreeMind price is available for FREE at techjockey.com.

The pricing model is based on different parameters, including extra features, deployment type, and the total number of users. For further queries related to the product, you can contact our product team and learn more about the pricing and offers.

FreeMind Pricing & Plans

FreeMind price is available on request

Looking for pricing details, customization requirements or have other queries? We are just a click away.

FreeMind Features

  • icon_check Drag and Drop Easily rearrange nodes, links, and files using drag-and-drop actions for intuitive mind map organization.
  • icon_check Hyperlink Integration Add clickable hyperlinks to web pages, files, or other nodes to interconnect digital resources effortlessly.
  • icon_check HTML Export Export mind maps to interactive HTML with foldable nodes, enabling easy web publishing and content sharing.
  • icon_check Rich Text Formatting Customize text with various fonts, colors, and styles to visually distinguish topics and highlight priorities.
  • icon_check Multi-Platform Support Runs smoothly on Windows, macOS, and Linux systems, leveraging Java for broad cross-platform use.
  • icon_check XML File Format Uses an open XML-based file structure, making mind maps portable, readable, and easy to integrate with other tools.
  • icon_check Icon and Color Markers Add icons and colored nodes to classify ideas, track task progress, and create visual differentiation.
  • icon_check Fast Navigation Use keyboard shortcuts and zooming features to move across complex mind maps quickly and intuitively.
  • icon_check File and Folder Linking Attach or link to local documents and folders directly within nodes for quick access to reference material.
  • icon_check Undo/Redo Functionality Supports multiple undo and redo actions, allowing safe experimentation and step-by-step revisions.
  • icon_check Task Management Manage projects by marking nodes as tasks, subtasks, or milestones with completion percentages and notes.
  • icon_check Search and Filter Locate specific nodes or text instantly across large maps using integrated search and filtering capabilities.
  • icon_check Export Options Variety Export mind maps to formats like PDF, SVG, and JPEG for easy sharing and external documentation.
  • icon_check Mind Map Creation Build structured visual mind maps with nodes and branches to represent ideas, concepts, and relationships clearly.
  • icon_check Node Folding/Unfolding Collapse or expand branches dynamically to focus on key topics and navigate large mind maps efficiently.

FreeMind Specifications

  • Supported Platforms :
  • Device:
  • Deployment :
  • Suitable For :
  • Business Specific:
  • Business Size:
  • Customer Support:
  • Training:
  • Language:
  • Windows MacOS Linux
  • Desktop
  • Perpetual
  • All Industries
  • All Businesses
  • Small Business, Medium Business, Enterprises
  • Email, Communities
  • Documentation
  • English

FreeMind Reviews and Ratings

banner

Would you like to review this product?

Submit Reviews

FreeMind FAQ

A The price of FreeMind is available for FREE, as listed on techjockey.
A No, FreeMind mobile app is not available.
A FreeMind is compatible with major operating systems such as Windows, macOS and Linux through a web browser.
A No, FreeMind does not offer a trial because the software is already completely free and open-source.
A FreeMind works by allowing users to create visual mind maps where ideas and information are organized in branching diagrams.
A FreeMind is commonly used by students, teachers, project managers, researchers, and professionals for brainstorming and planning.
A No, a demo is not needed because the full version of FreeMind can be downloaded and used directly for free.
A Yes, FreeMind is completely free and open-source software that anyone can download and use.

FreeMind Alternatives

See All