linkedin

Get Free Advice

Get Quote

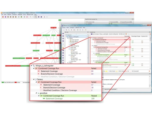
DDC-I Deos logo DDC-I-Deos Dashboard DDC-I Deos Multicore Aerospace System DDC-I Deos Architecture
DDC-I-Deos Dashboard
DDC-I Deos Multicore Aerospace System
DDC-I Deos Architecture

DDC-I Deos

Brand : DDC-I

Price On Request

Save Extra with 2 Offers

  • offer_icon Save upto 18%, Get GST Invoice on your business purchase |
  • offer_icon Buy Now & Pay Later, Check offer on payment page.

DDC-I Deos software is a real-time operating system (RTOS) known for its safety-critical capabilities, offering deterministic behavior and robust partitioning for embedded systems in aerospace and defense industries....Read more

  • AdviceGet Instant Expert
    Advice
  • PaymentSafe & Secure
    Payment
  • GuaranteedAssured Best Price
    Guaranteed

DDC-I Deos Software Pricing, Features & Reviews

What is DDC-I Deos?

DDC-I Deos is a real-time operating system (RTOS) developed for the aerospace and defense industries. It ensures precise timing and reliability for critical applications. Known for its robustness, it partitions tasks securely to prevent failures from affecting the entire system.

With its modular design, it can adapt to various hardware and software configurations. DDC-I Deos has a strong track record in challenging environments, making it a trusted choice for safety-critical systems. It excels in applications where accuracy and dependability are paramount, such as avionics and military systems.

Why Choose DDC-I Deos Software?

  • Safety-Critical Capabilities: It is specifically designed for safety-critical embedded systems in aerospace and defense industries, offering robust partitioning and deterministic behavior to ensure system reliability.
  • High Reliability: It is renowned for its high reliability, making it a trusted choice for mission-critical applications where system failures are not an option.
  • Proven Track Record: With a history of successful deployments in demanding environments, It has a proven track record of performance and reliability, instilling confidence in users.
  • Modular Architecture: It features a modular architecture that supports easy integration with various hardware platforms and software components, enhancing flexibility and adaptability for diverse applications.
  • Regulatory Compliance: It complies with stringent safety standards and regulations, ensuring adherence to industry requirements for safety-critical systems in the aerospace and defense sectors.

Benefits of DDC-I Deos Platform

  • Safety-Critical Certification: The software is certified to the highest safety standards, including DO-178C DAL A and DO-254, ensuring compliance with regulatory requirements for safety-critical systems.
  • Deterministic Real-Time Performance: It provides deterministic real-time performance, guaranteeing that critical tasks execute predictably and on time, crucial for mission-critical applications.
  • Reduced Development Time and Costs: With a proven architecture and extensive certification artifacts, it accelerates the development process, reducing time-to-market and development costs for safety-critical systems.
  • Scalability: It is scalable and configurable to meet the needs of various embedded systems, from small-scale devices to complex avionics and aerospace platforms.
  • Reliability and Fault Tolerance: The software offers robust fault tolerance mechanisms and error detection capabilities, ensuring system reliability and minimizing the risk of failures in critical environments.
  • Integrated Development Environment: It provides an integrated development environment (IDE) with powerful tools for application development, debugging, and testing, enhancing developer productivity and efficiency.
  • Support for Multi-Core Processors: It supports multi-core processors, allowing developers to leverage the performance benefits of modern hardware while maintaining deterministic real-time behavior.
  • Long-Term Support and Maintenance: It provides long-term support and maintenance for Deos Software, including updates, patches, and technical assistance, ensuring ongoing reliability and compatibility with evolving hardware and software platforms.

Pricing of DDC-I Deos Real Time Operating System

DDC-I Deos price details are available on request at techjockey.com.

The pricing model is based on different parameters, including extra features, deployment type, and the total number of users. For further queries related to the product, you can contact our product team and learn more about the pricing and offers.

DDC-I Deos Pricing & Plans

Looking for pricing details or customization options?
Share your requirements and receive a tailored quote

  • Share your business specific requirements
  • Get pricing customised to your business needs
  • Explore feature-level customization options

Price Available on Request

Get a customized quotation based on your needs.
Our team will respond within 24 hours.

DDC-I Deos Features

  • icon_check Task Scheduling Efficiently schedules tasks for execution based on priority and time constraints, ensuring optimal system performance.
  • icon_check Interrupt Handling Manages and prioritizes interrupts to handle time-sensitive events promptly and accurately.
  • icon_check Libraries Provides a collection of libraries for common functions and services, facilitating software development.
  • icon_check Integrations Supports integration with various hardware platforms and software components, enhancing compatibility.
  • icon_check Memory Management Efficiently allocates and deallocates memory resources, optimizing memory utilization.
  • icon_check Driver Management Facilitates integration and management of device drivers for seamless communication with hardware peripherals.
  • icon_check Device Management Controls hardware devices connected to the system, ensuring proper configuration and operation.
  • icon_check Synchronization Management Coordinates access to shared resources among tasks, preventing data corruption and race conditions.

DDC-I Deos Specifications

  • Supported Platforms :
  • Device:
  • Deployment :
  • Suitable For :
  • Business Specific:
  • Business Size:
  • Customer Support:
  • Language:
  • Ubuntu Windows MacOS Linux
  • Desktop
  • Web-Based
  • All Industries
  • All Businesses
  • Small Business, Medium Business, Enterprises
  • Email, Communities
  • English

DDC-I Deos Reviews and Ratings

banner

Would you like to review this product?

Submit Reviews

DDC-I Company Details

Brand Name DDC-I
Information DDC-I is a computer software company specializing in Safety Critical software solutions.
Founded Year 1985
Director/Founders N/A
Company Size 1-100 Employees

DDC-I Deos FAQ

A DDC-I Deos Software is compatible with Ubuntu, Windows, Linux, and MacOS.
A DDC-I Deos Software is not available for Android and iOS app users.
A It supports web-based deployment.
A DDC-I Deos price details are available on request at techjockey.com.
A DDC-I Deos Software is typically used by all industries for developing safety-critical embedded systems.
A A demo of DDC-I Deos is available at techjockey.com.
A DDC-I Deos Software is not available for free. You can connect with our product experts to learn more about the pricing plans.
A DDC-I Deos software does not offer a free trial.
A DDC-I Deos Software installation is not required, as it is web-based. Just open the Setup Wizard to get started.
A DDC-I Deos Software works by providing deterministic task scheduling, efficient interrupt handling, and robust memory and device management for safety-critical embedded systems.

DDC-I Deos Alternatives

See All
Why Choose Techjockey?

Software icon representing 20,000+ Software Listed 20,000+ Software Listed

Price tag icon for best price guarantee Best Price Guaranteed

Expert consultation icon Free Expert Consultation

Happy customer icon representing 2 million+ customers 2M+ Happy Customers