linkedin

Get Free Advice

Get Quote

Astah logo
Gallery Smoother UML Modeling with Astah
astah uml-diagrams astah uml-flowchart astah uml-settings
play Smoother UML Modeling with Astah
astah uml-diagrams
astah uml-flowchart
astah uml-settings

Astah

Brand : ChangeVision

Starting at

$ 7

Save Extra with 2 Offers

  • offer_icon Save upto 18%, Get GST Invoice on your business purchase |
  • offer_icon Buy Now & Pay Later, Check offer on payment page.

A professional project management software used for designing, visualizing, and documenting software systems and architectures. ...Read more

  • AdviceGet Instant Expert
    Advice
  • PaymentSafe & Secure
    Payment
  • GuaranteedAssured Best Price
    Guaranteed

Astah Software Pricing, Features & Reviews

What is Astah?

Astah is a project management software that helps users design, visualize, and document complex systems, processes, and software architectures in a structured and efficient way.

It provides a wide range of diagramming tools, including UML diagrams, flowcharts, ER diagrams, and data flow diagrams, enabling teams to plan, analyze, and communicate ideas clearly.

With its intuitive interface and collaboration-friendly features, Astah supports better project planning, improved team coordination, and streamlined software development workflows.

Why Choose Astah?

  • Comprehensive Diagramming Tools: Astah supports a wide range of diagrams like UML, flowcharts, ER diagrams, and data flow diagrams, helping you visualize systems and processes clearly.
  • Improves Team Collaboration: Enables teams to share, understand, and communicate complex ideas effectively through visual models and structured documentation.
  • User-Friendly Interface: Offers an intuitive and easy-to-navigate interface, making it accessible for both beginners and experienced professionals.
  • Efficient Project Planning: Helps in organizing project requirements, workflows, and system architecture, leading to better planning and execution.

Benefits of Astah

  • Clear Visualization of Complex Systems: Helps break down complicated processes and architectures into easy-to-understand diagrams, improving clarity and decision-making.
  • Better Project Planning: Enables structured planning of workflows, requirements, and system designs, leading to more organized and efficient project execution.
  • Improved Team Communication: Visual diagrams make it easier for teams to collaborate and stay aligned, reducing misunderstandings.
  • Enhanced Documentation: Creates detailed and professional diagrams that serve as reliable project documentation for future reference.
  • Increased Productivity: Simplifies design and modeling tasks, allowing teams to work faster and more efficiently.
  • Versatile Use Cases: Suitable for software development, business process modeling, database design, and more.

Astah Pricing

Astah pricing starts at USD 7 at techjockey.com. The pricing model is based on different parameters, including the amount of bandwidth you need, the number of servers you need, and the features you need. For further queries related to the product, you can contact our product team and learn more about the pricing and offers.

Astah Pricing & Plans

Astah UML
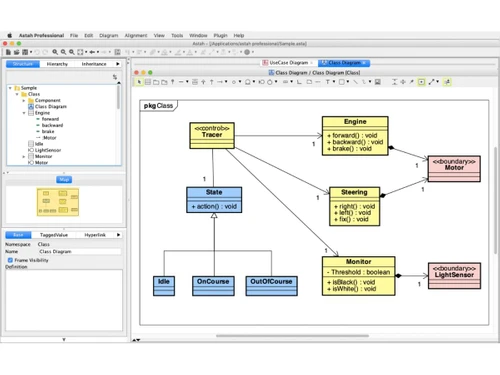
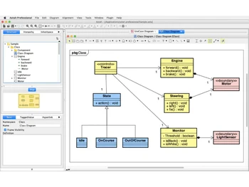
  • Class Diagramming
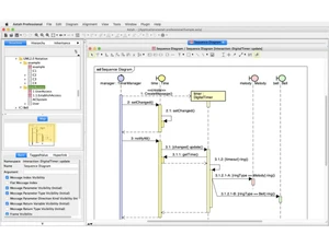
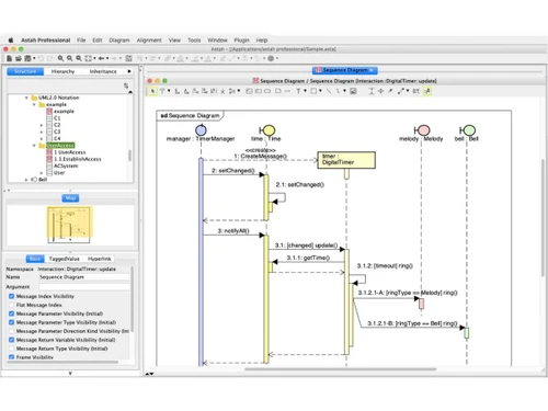
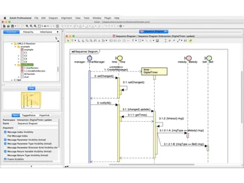
  • Sequence Diagramming
  • Use Case Modeling
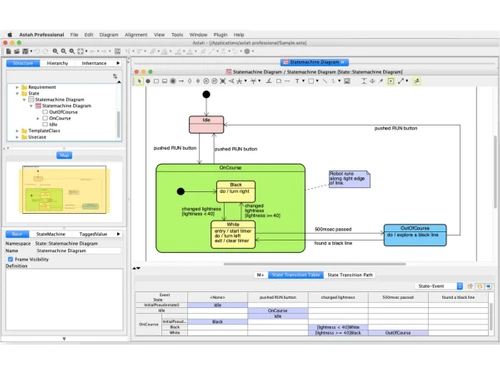
  • State Machine Diagrams
  • Component Diagramming
  • Deployment Modeling
    • Licenses
    • Monthly
Starting at $ 7

Get Astah Demo

We make it happen! Get your hands on the best solution based on your needs.

Interacted

Astah Features

  • icon_check Class Diagramming Enables structural modeling by defining system classes, attributes, operations, and the relationships between distinct types.
  • icon_check Sequence Diagramming Visualizes object interactions and message exchanges over time to model the dynamic behavior of complex software logic flows.
  • icon_check Use Case Modeling Captures functional requirements by defining actors and their interactions with the system to achieve specific business goals.
  • icon_check State Machine Diagrams Illustrates the lifecycle of an object by defining various states and the specific events that trigger transitions between them.
  • icon_check Component Diagramming Describes the physical organization and dependencies of software components to visualize the high-level system architecture.
  • icon_check Deployment Modeling Maps software artifacts to physical hardware nodes to visualize the execution architecture and network topology of a system.
  • icon_check Communication Diagrams Emphasizes the structural organization of objects that exchange messages, focusing on the relationships between the instances.
  • icon_check Java Reverse Engineering Analyzes existing Java source code to automatically generate corresponding UML class diagrams for legacy system visualization.
  • icon_check Java Code Generation Transforms UML class models into skeleton Java source code to accelerate development and ensure architectural consistency.
  • icon_check Project File Merging Supports collaborative workflows by allowing multiple users to integrate separate model files into a single unified project.
  • icon_check Model Search and Replace Provides advanced utility to locate and modify specific model elements, attributes, or text strings across the entire project.
  • icon_check HTML Documentation Export Generates comprehensive web-based reports of the model, enabling stakeholders to navigate diagrams via a standard browser.
  • icon_check Document Generation Produces editable rich text reports containing diagram images and model specifications for formal technical documentation.

Astah Specifications

  • Supported Platforms :
  • Device:
  • Deployment :
  • Suitable For :
  • Business Specific:
  • Business Size:
  • Customer Support:
  • Training:
  • Language:
  • Windows MacOS Linux
  • Desktop
  • Perpetual
  • All Industries
  • All Businesses
  • Individual, Small Business, Medium Business, Enterprises, SMBs, MSMEs, Freelancers
  • Email, Communities
  • Videos
  • English

Astah Reviews and Ratings

banner

Would you like to review this product?

Submit Reviews

ChangeVision Company Details

Brand Name ChangeVision
Information Change Vision, Inc. is enhancing the visualization and understanding of complex systems. Our flagship products, under the "Astah" suite, are designed to bring clarity and precision to the software design and system safety sectors.
Founded Year 2002
Director/Founders Change Vision, Inc.
Company Size 1-100 Employees

Astah FAQ

A Astah pricing starts at USD 7 at techjockey.com. Pricing is customised based on specific business needs.
A Astah supports multiple operating systems, including Windows, macOS, and Linux. This cross-platform compatibility makes it accessible for diverse teams.
A Astah provides a visual interface to create diagrams like UML, flowcharts, and ER diagrams. Users can design, edit, and organize models to represent systems and workflows clearly.
A Yes, Astah is suitable for small businesses, especially those involved in software development or system design. It helps improve planning, documentation, and team collaboration.
A Yes, Astah typically offers a free trial version. There are also limited free editions available for students and basic use.
A It includes UML diagramming, flowcharts, ER diagrams, data flow diagrams, project modeling tools, and collaboration-friendly features for documentation.
A Astah is available as a desktop application. There is no dedicated mobile app for Android or iOS.
A It is ideal for developers, system architects, business analysts, students, and project managers who need visual modeling tools.
A Astah is considered secure for local use, as project files are stored on your system. Security also depends on how users manage and share their files.
A Astah is used for creating diagrams to design, analyze, and document systems and processes. It helps teams visualize ideas and improve software development workflows.

Astah Alternatives

See All
Why Choose Techjockey?

Software icon representing 20,000+ Software Listed 20,000+ Software Listed

Price tag icon for best price guarantee Best Price Guaranteed

Expert consultation icon Free Expert Consultation

Happy customer icon representing 2 million+ customers 2M+ Happy Customers