linkedin
EdrawMind logo
Gallery How to Make a SWOT Diagram | Tesla SWOT Analysis Example - Wondershare Edraw Mind
EdrawMind advanced EdrawMind home EdrawMind templates
play How to Make a SWOT Diagram | Tesla SWOT Analysis Example - Wondershare Edraw Mind
EdrawMind advanced
EdrawMind home
EdrawMind templates

EdrawMind

Brand : EdrawSoft

Starting Price:

₹ 2,559 excl. GST

₹ 2,559 incl. GST

View plans

Save Extra with 2 Offers

  • offer_icon Save upto 18%, Get GST Invoice on your business purchase |
  • offer_icon Buy Now & Pay Later, Check offer on payment page.

EdrawMind is a versatile mind mapping and project management tool that helps users visualize ideas and manage tasks effectively. It offers a range of features like Gantt charts, progress tracking, and real-time collaboration, making it ideal for teams looking to streamline their workflow and enhance...Read more

  • AdviceGet Instant Expert
    Advice
  • PaymentSafe & Secure
    Payment
  • GuaranteedAssured Best Price
    Guaranteed

EdrawMind Software Pricing, Features & Reviews

What is EdrawMind?

EdrawMind is a powerful business software and mind mapping software designed to assist individuals and teams in organizing thoughts, ideas, and tasks visually. This project management software focuses on creating mind maps that help users brainstorm and structure their ideas clearly. With EdrawMind, users can easily create detailed mind maps that serve as visual guides for projects, discussions, or presentations.

The software integrates various project management features to ensure that teams can collaborate effectively. It allows users to manage tasks, track progress, and share ideas in real time. With its intuitive interface and a wide array of templates, EdrawMind caters to both novice and experienced users. This makes it a suitable choice for anyone looking to enhance their project planning and brainstorming sessions.

Why Choose EdrawMind Mind Mapping Software?

  • User-Friendly Interface: EdrawMind features a clean and intuitive design, allowing users to navigate easily and create mind maps effortlessly.
  • Versatile Templates: The software offers various templates, enabling users to start their projects quickly and customize them to meet their specific needs.
  • Real-Time Collaboration: Teams can work together in real time, making it easy to brainstorm ideas and share feedback instantly.
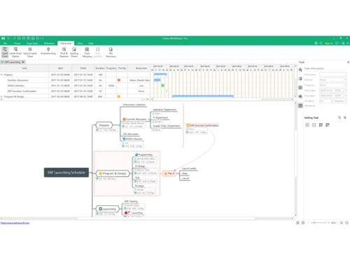
  • Gantt Charts: With Gantt chart functionality, users can plan and schedule tasks visually, improving project tracking and management.
  • Cross-Platform Compatibility: EdrawMind is accessible across multiple devices, ensuring that users can work from anywhere.

Benefits of EdrawMind

  • Enhanced Creativity: The mind mapping feature encourages creative thinking by allowing users to visualize their ideas.
  • Efficient Task Management: Users can manage tasks effectively, keeping projects on track and ensuring deadlines are met.
  • Improved Communication: Real-time collaboration tools facilitate better communication among team members, reducing misunderstandings and streamlining discussions.
  • Streamlined Workflow: EdrawMind integrates different project management features, making it a one-stop solution for all planning and tracking needs.
  • Presentation Tools: Users can create visually appealing presentations directly from their mind maps, making it easier to convey ideas to stakeholders.

Pricing of EdrawMind Mind Mapping Software

EdrawMind price starts at INR 2559 at techjockey.com.

The pricing model is based on different parameters, including extra features, deployment type, and the total number of users. For further queries related to the product, you can contact our product team and learn more about the pricing and offers.

EdrawMind Pricing & Plans

Subscription Plans
  • Automatically renew, cancel any time.
  • 1-year free upgrades and priority support
  • 1-year access on 3 PCs & 3 mobiles & online
  • 1-year access to all features
  • 1GB free cloud storage
    • Licenses
    • Yearly

Calculated Price (Exclusive of all taxes)

2559
Lifetime Plan
  • One-time payment.
  • Lifetime free upgrade and priority support
  • Lifetime access to 3PCs & online & 3 mobiles
  • Lifetime access to all features
  • 10GB free cloud storage
    • Licenses (Lifetime)

Calculated Price (Exclusive of all taxes)

4958

EdrawMind Features

  • icon_check Mind Map Creation Create visually structured mind maps with nodes, branches, and hierarchical layouts to organize ideas clearly and efficiently.
  • icon_check Cross-Platform Support Available on desktop, web, and mobile platforms, allowing users to create and sync maps across all devices seamlessly.
  • icon_check Brainstorming Use a dedicated brainstorming workspace to collect free-flow ideas before converting them into structured mind map formats.
  • icon_check Project Management Assign tasks, set priorities, and track progress within maps, enabling project planning and workflow organization visually.
  • icon_check Gantt Chart Create detailed Gantt charts to plan and visualize project timelines and task dependencies easily.
  • icon_check Progress Tracking Monitor the progress of tasks and projects in real time, allowing for quick adjustments when needed.
  • icon_check Presentation Tools Convert mind maps into professional presentations, making it easy to share ideas with teams or clients.
  • icon_check Export & Share Users can export their mind maps in various formats or share them online for collaborative efforts.
  • icon_check Task Management Organize tasks with due dates, priorities, and assignments to keep everyone on the same page.
  • icon_check Templates Choose from a wide range of customizable templates to kickstart projects without starting from scratch.
  • icon_check User Interface Enjoy a clean, user-friendly interface that makes creating and editing mind maps straightforward.
  • icon_check Layout Use different layouts to present ideas in the most effective way, whether for brainstorming or structured planning.
  • icon_check Real-Time Collaboration Collaborate with team members in real time, enhancing productivity and ensuring everyone is involved in the planning process.

EdrawMind Specifications

  • Supported Platforms :
  • Device:
  • Deployment :
  • Suitable For :
  • Business Specific:
  • Business Size:
  • Customer Support:
  • Training:
  • Language:
  • Windows iOS Android MacOS
  • DesktopMobileTabletiPad
  • Web-Based, Perpetual
  • All Industries
  • All Businesses
  • Small Business, Startups, Medium Business, Enterprises
  • Email, Live Chat, Communities
  • Documentation, Videos
  • English

EdrawMind Reviews and Ratings

banner

Would you like to review this product?

Submit Reviews

EdrawSoft Company Details

Brand Name EdrawSoft
Information EdrawSoft is a leading provider of drawing-based applications. Formally established in April 2014 specializes in diagrammatic software development, graphics component development, and web-based applications.
Founded Year 2014
Director/Founders EdrawSoft
Company Size 1000+ Employees

EdrawMind FAQ

A EdrawMind is a mind mapping and project management tool that helps users visualize ideas and manage tasks effectively.
A It offers features like Gantt charts, progress tracking, and task management, allowing teams to plan and execute projects efficiently.
A Yes, EdrawMind provides real-time collaboration tools, enabling team members to work together on projects seamlessly.
A EdrawMind has a variety of templates for mind maps, Gantt charts, and presentations, helping users start projects quickly.
A Yes, the software has a clean and intuitive interface, making it easy for users to create and manage mind maps.
A Yes, users can export their mind maps in various formats, including PDF, Word, and images, for easy sharing.
A Absolutely! Its user-friendly design and extensive templates make it ideal for both beginners and experienced users.
A Yes, EdrawMind is compatible with various devices, allowing users to access their projects from anywhere.
A Key features include Gantt charts, progress tracking, task management, and real-time collaboration tools.
A By visualizing ideas through mind mapping, EdrawMind encourages creative thinking and helps users explore new concepts.
A EdrawMind price starts at INR 2559 at techjockey.com.

EdrawMind Alternatives

See All
Why Choose Techjockey?

Software icon representing 20,000+ Software Listed 20,000+ Software Listed

Price tag icon for best price guarantee Best Price Guaranteed

Expert consultation icon Free Expert Consultation

Happy customer icon representing 2 million+ customers 2M+ Happy Customers