linkedin

Get Free Advice

Get Quote

iGrafx logo
Gallery Introducing iGrafx Process360
igrafx-activity igrafx-management igrafx-order
play Introducing iGrafx Process360
igrafx-activity
igrafx-management
igrafx-order

iGrafx

Brand : SSA Techknowlogies

Price On Request

Save Extra with 2 Offers

  • offer_icon Save upto 18%, Get GST Invoice on your business purchase |
  • offer_icon Buy Now & Pay Later, Check offer on payment page.

iGrafx is a process intelligence and business process management (BPM) software for optimization and compliance. ...Read more

  • AdviceGet Instant Expert
    Advice
  • PaymentSafe & Secure
    Payment
  • GuaranteedAssured Best Price
    Guaranteed

iGrafx Software Pricing, Features & Reviews

What is iGrafx?

iGrafx is a business process management (BPM) and process intelligence and software. It helps businesses to optimize their process workflows, to achieve operational excellence. It ensures business compliance and helps in the business's digital transformation. The business can use it to discover, design, and optimize processes by identifying inefficiencies or issues, and bottlenecks, and find improvement opportunities.

The platform provides a centralized interface that gives visual representation to end-to-end processes. The platform uses AI-powered insights, automation capabilities, and real-time monitoring to help in process optimization and align operations with corporate goals according to regulatory compliance.

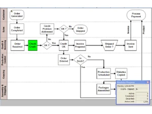
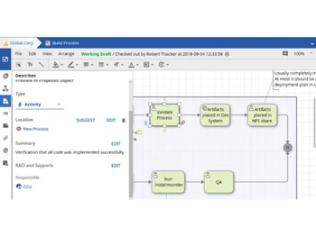
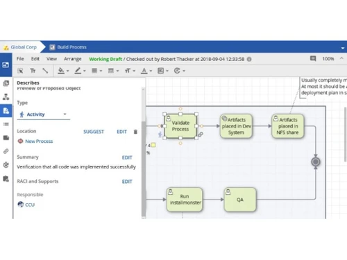
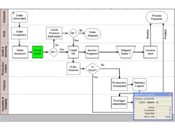
iGrafx editor helps to visual process transition diagrams for the entire life cycle and is used to streamline workflow, analyze risks, and implement strategic changes. The process discovery feature helps to map current workflows to uncover inefficiencies or issues in the process. process modeling helps organizations design optimized processes.

Risk & compliance management makes sure that the business follows industry regulations, while workflow Automation streamlines repetitive tasks for increased efficiency. The platform provides process intelligence & analytics to give data-driven insights for decision improvement. In this way, this platform helps to enhance productivity, reduce costs, and mitigate risks.

Why choose IGrafx App Development Software?

  • Process Optimization : Identifies inefficiencies and bottlenecks to improve workflows, increase productivity, and align operations with business goals.
  • Compliance Management : Ensures adherence to industry regulations and internal policies, reducing legal risks and improving audit performance.
  • Risk Mitigation : Analyzes potential risks within processes, enabling proactive strategies to minimize financial and operational vulnerabilities.
  • Workflow Automation : Automates repetitive tasks, streamlining operations, reducing errors, and freeing up resources for higher-value activities.
  • Performance Monitoring : Provides real-time insights into process efficiency, enabling continuous improvement and data-driven decision-making.

Benefits of IGrafx

  • Enhanced Productivity : It helps to manage and align processes properly so that tasks are completed faster with the need of resources and reduced effort.
  • Cost Reduction : Helps to optimize the resource allocation and removes inefficiencies in the processes to lower operational expenses.
  • Improved Compliance : Ensures regulatory adherence to business rules reducing financial penalties and reputational risks.
  • Better Risk Management : Helps to identify various business vulnerabilities and mitigates potential disruptions proactively.
  • User-Friendly Interface : It comes with an intuitive interface, and centralized dashboard for easy process visualization, monitoring, and management.
  • Digital Transformation : Provides support to automation and uses AI-driven insights to digitise business operations efficiently.

Pricing of IGrafx

IGrafx price details are available on request at techjockey.com.

IGrafx price in India may vary based on factors like customization, additional features required, number of users, and the deployment type. Please request a call back for subscription-related details and to avail offers on premium packages.

iGrafx Pricing & Plans

Looking for pricing details or customization options?
Share your requirements and receive a tailored quote

  • Share your business specific requirements
  • Get pricing customised to your business needs
  • Explore feature-level customization options

Price Available on Request

Get a customized quotation based on your needs.
Our team will respond within 24 hours.

Get iGrafx Demo

We make it happen! Get your hands on the best solution based on your needs.

Interacted

iGrafx Features

  • icon_check Visio® Import Easily import existing diagrams from Visio to enhance process documentation and process transition.
  • icon_check Archiving & Document Lifecycle Ensure all documents are properly archived, managed, and compliant throughout their lifecycle.
  • icon_check Intelligent Diagramming Use advanced tools to automatically adjust diagrams, for accuracy and efficiency in process.
  • icon_check Hierarchical Process Organization Organize processes hierarchically to maintain clear relationships and dependencies giving workflow visibility.
  • icon_check Wide Selection of Diagram Types Access different types of diagram types to suit different needs, from flowcharts to mind maps.
  • icon_check Multilingual Content Support content creation and management in multiple languages, for global collaboration and communication.
  • icon_check Model Publishing Publish process models to share insights and improvements with stakeholders, for transparency and communication.

iGrafx Specifications

  • Supported Platforms :
  • Device:
  • Deployment :
  • Suitable For :
  • Business Specific:
  • Business Size:
  • Customer Support:
  • Training:
  • Language:
  • Windows MacOS
  • Desktop
  • Web-Based
  • All Industries
  • All Businesses
  • Startups, Enterprises, SMBs
  • Phone, Email, Live Chat
  • Webinars
  • English

iGrafx Reviews and Ratings

banner

Would you like to review this product?

Submit Reviews

SSA Techknowlogies Company Details

Brand Name SSA Techknowlogies
Information SSA Techknowlogies partners with companies in developing new products and manufacturing systems for improving existing products and systems with technology solutions in the domains of Product Technology, Manufacturing Technology, Information Technology and Consulting.
Founded Year 2007
Director/Founders Ganesh Iyer
Company Size 1-100 Employees

iGrafx FAQ

A Yes, users can import Visio diagrams into iGrafx App Development Software to enhance process documentation and streamline workflows.
A iGrafx is used by enterprises in financial services, healthcare, manufacturing, and insurance for process optimization and compliance.
A Yes, iGrafx supports integration with ERP, CRM, and RPA tools via APIs for seamless data exchange.
A Yes, iGrafx includes workflow automation to streamline processes and eliminate repetitive tasks.
A iGrafx provides real-time analytics and dashboards to track key performance indicators (KPIs).
A Yes, iGrafx offers a free trial and demo to showcase its capabilities.
A iGrafx is cloud-based but also supports Windows for on-premise deployments.
A Yes, iGrafx offers process mapping and modeling tools for full visibility into workflows.
A Yes, iGrafx supports importing/exporting process models in formats like BPMN, XML, and Excel for seamless data transfer.
A Yes, iGrafx offers multi-language support, enabling global teams to work in their preferred language.
A iGrafx offers both cloud-based and on-premise deployment and its on-premise version can run without internet access.
A Currently, iGrafx App Development Software does not have a dedicated mobile app, but its cloud platform is accessible via mobile browsers.
A IGrafx price details are available on request at techjockey.com.

iGrafx Alternatives

See All
Why Choose Techjockey?

Software icon representing 20,000+ Software Listed 20,000+ Software Listed

Price tag icon for best price guarantee Best Price Guaranteed

Expert consultation icon Free Expert Consultation

Happy customer icon representing 2 million+ customers 2M+ Happy Customers