linkedin

Get Free Advice

Get Quote

SysData OST Converter logo OST Converter-setup & run OST Converter-conversion process OST Converter- preview OST Converter-Size, Date, or Folder OST Converter-Why techjockey
OST Converter-setup & run
OST Converter-conversion process
OST Converter- preview
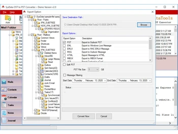
OST Converter-Size, Date, or Folder
OST Converter-Why techjockey

SysData OST Converter

Brand : SysData Software

Starting at

$ 39 $ 49 20% off

Save Extra with 2 Offers

  • offer_icon Save upto 18%, Get GST Invoice on your business purchase |
  • offer_icon Buy Now & Pay Later, Check offer on payment page.

SysData OST to PST Converter features a wide variety of converting tools, enabling its users to convert corrupt and inaccessible OST files into PST files. Users can convert all OST components including emails, calendars, contacts, notes, journals and tasks. They can convert encrypted OST data to PS...Read more

  • AdviceGet Instant Expert
    Advice
  • PaymentSafe & Secure
    Payment
  • GuaranteedAssured Best Price
    Guaranteed

SysData OST Converter Software Pricing, Features & Reviews

What is SysData OST to PST Converter?

SysData OST to PST Converter features a wide variety of converting tools, enabling its users to convert corrupt and inaccessible OST files into PST files. Users can convert all OST components including emails, calendars, contacts, notes, journals and tasks. They can convert encrypted OST data to PST, Office 365 and live exchange server accounts as well. Further, by using SysData OST to PST Converter, users get to select and export OST items into PST for Outlook. The software supports all the current editions of Microsoft Outlook, Windows, and Exchange and allows users to preview all recovered items before the final conversion process.

How does SysData OST to PST Converter help eliminate corruption within OST files?

SysData OST to PST Converter features a wide variety of tools and advanced services to help fix issues related to OST corruption in an efficient manner. The software performs a fast and secure conversion on various file formats. Users can even convert selected folders within a particular file. This software integrates the split PST feature within the converted files to reduce further corruption in the near future. 

Pricing of SysData OST to PST Converter

SysData OST to PST Converter price is available at the request of interested buyers. You can request a callback from our product expert team, who will offer you support regarding activation key.  

Compatible Platforms for SysData OST to PST Converter

SysData OST to PST Converter is compatible with Microsoft Windows 7, Windows 8.1, and Windows 10 versions.

Benefits of using SysData OST to PST Converter

  1. Convert Offline OST to PST File Format: The OST to PST Converter is programmed to convert files in offline mode and to make mailbox data available to the users locally. All OST items such as emails with attachment, contact lists, calendar entries, notes, journals, etc. are converted by maintaining a particular data structure. They can also export PST files to the latest versions of MS Outlook 
  2. Convert OST to MSG, EML, HTML:  By using SysData OST to PST Converter, users can convert OST data into commonly used file formats such as EMLx, EML, HTML, MSG and more. These files are supported over multiple email applications and are also accessible from tablets and mobile. 
  3. Maintain OST File Hierarchy Structure: SysData OST to PST Converter maintains the hierarchy of OST files while converting the mailbox items to EML, PST, MSG, EMLX, Office 365, HTML or live Exchange Server. It also preserves the meta properties while converting mailbox items to any of the selected formats.
  4. Conversion of Encrypted OST file: The OST files are encrypted by users to assure that the information is safe and secure from unauthorized access. Users can easily convert encrypted OST data into PST files to make it accessible in MS Outlook. Hence the converter makes data accessible from encrypted OST files.

SysData OST Converter Pricing & Plans

Personal
  • Add Single or Multiple Files
  • Preview Before Conversion
  • Recover Deleted Emails from OST Files
  • Convert Selected Items Only
  • Split Files by Size, Date, and Folder
    • Licenses (Lifetime)
Starting at
$39 $49
Corporate
  • Add Single or Multiple Files
  • Preview Before Conversion
  • Recover Deleted Emails from OST Files
  • Convert Selected Items Only
  • Split Files by Size, Date, and Folder
    • Licenses (Lifetime)
Starting at
$69 $99

SysData OST Converter Features

  • icon_check Batch Conversion Supports conversion of multiple OST files simultaneously, saving time and effort.
  • icon_check Recover Corrupted Files Repairs damaged, encrypted, or inaccessible OST files using advanced recovery techniques.
  • icon_check Maintain Data Integrity Preserves email properties like To, CC, BCC, attachments, metadata, and formatting.
  • icon_check Folder Hierarchy Retention Keeps original folder structure intact after conversion without any changes.
  • icon_check Extract Contacts & Calendar Converts contacts to vCard and calendars to ICS format with complete details.
  • icon_check Convert OST to PST Convert OST files to PST format with complete mailbox data including emails, contacts, and attachments without data loss.
  • icon_check Recovers Corrupted/ Damaged OST Files Repair and recover corrupted, damaged, or inaccessible OST files using advanced algorithms to restore complete mailbox data.
  • icon_check Import OST File to Office 365 Account Directly import OST data into Office 365 accounts with secure authentication and selective data migration options.
  • icon_check Import OST File to Exchange Server Migrate OST files to live Exchange Server accounts securely, ensuring smooth enterprise email data restoration.
  • icon_check Windows & Outlook Compatibility Supports all major Windows OS and Outlook versions, ensuring wide compatibility across different system environments.
  • icon_check Split OST File by Size, Date & Folder Split large OST files into smaller parts based on size, date, or folder to improve manageability and performance.
  • icon_check Import OST File to Gmail Account Import OST data directly into Gmail accounts, enabling easy migration to cloud-based email platforms with filtering options.

SysData OST Converter Specifications

  • Supported Platforms :
  • Device:
  • Deployment :
  • Suitable For :
  • Business Specific:
  • Business Size:
  • Customer Support:
  • Integration:
  • Training:
  • Language:
  • Windows
  • Desktop
  • Perpetual
  • All Industries
  • All Businesses
  • Small Business, Startups, Medium Business, Enterprises, SMBs
  • Phone, Email, Live Chat, Communities
  • API Integration
  • Documentation, Videos
  • English

SysData OST Converter Reviews and Ratings

banner

Would you like to review this product?

Submit Reviews

SysData OST Converter FAQ

A Yes, the tool is compatible with all versions of MS Outlook, be it 2019, 2016, 2013, 2010, and 2007.
A Yes, the software enables users to save recovered contacts, emails, calendars, and other data with filter options.
A Yes, Techjockey does provide online demos for SysData OST to PST Converters. You have to send us a request stating a preferable time and date.
A Users need to have: Hard Disk: 50MB of free space within the hard disk. Processor: 1GHz Intel Pentium or any similar processor. RAM: A minimum of 512 MB RAM.
A No, SysData OST to PST Converter does not have a dedicated mobile app.

SysData OST Converter Alternatives

See All
See All
Why Choose Techjockey?

Software icon representing 20,000+ Software Listed 20,000+ Software Listed

Price tag icon for best price guarantee Best Price Guaranteed

Expert consultation icon Free Expert Consultation

Happy customer icon representing 2 million+ customers 2M+ Happy Customers