linkedin

Get Free Advice

Get Quote

Mindgenius logo
Gallery From Brainstorm to Project Plan - MindGenius Online
mindgenius project mindgenius marketing mindgenius reports
play From Brainstorm to Project Plan - MindGenius Online
mindgenius project
mindgenius marketing
mindgenius reports

Mindgenius

Brand : MindGenius Ltd

Starting at

£ 10

Save Extra with 2 Offers

  • offer_icon Save upto 18%, Get GST Invoice on your business purchase |
  • offer_icon Buy Now & Pay Later, Check offer on payment page.

MindGenius offers tools for mind mapping, task management, and project planning, aimed at improving productivity and collaboration. It is designed to help teams visualize and manage their projects more effectively....Read more

  • AdviceGet Instant Expert
    Advice
  • PaymentSafe & Secure
    Payment
  • GuaranteedAssured Best Price
    Guaranteed

Mindgenius Software Pricing, Features & Reviews

What is Mindgenius?

MindGenius is a versatile project management software that integrates mind mapping with task management, making it ideal for brainstorming, planning, and executing projects. It allows users to visually organize ideas, break them down into actionable tasks, and track progress in real-time.

The software includes features like Gantt charts, resource management, and customizable templates, which help streamline project workflows. MindGenius is designed to enhance collaboration among teams by providing a clear visual structure of tasks and timelines. Its intuitive interface makes it accessible for both individual users and teams, supporting effective project delivery from start to finish.

Why Choose Mindgenius Software?

  • Integrated Mind Mapping: It combines mind mapping with project management, making it easy to brainstorm ideas, visualize plans, and convert them into actionable tasks.
  • Enhanced Collaboration: The software supports team collaboration by providing a clear visual structure, helping everyone stay aligned on project goals and timelines.
  • Comprehensive Project Tools: Features like Gantt charts, resource management, and task tracking ensure that all aspects of project planning and execution are covered.
  • Customizable Templates: It offers customizable templates that cater to various industries and project types, saving time and ensuring consistency.
  • User-Friendly Interface: The intuitive design makes it accessible for users of all skill levels, reducing the learning curve and improving productivity.
  • Scalable for Different eeds: Whether you're managing a small project or a large, complex initiative, it scales to meet your needs, making it a versatile choice for individuals and teams alike.

Benefits of Mindgenius Platform

  • Real-Time Progress Monitoring: It allows users to monitor project progress in real-time, helping teams stay on track and make adjustments as needed.
  • Seamless Integration: The software integrates with popular tools like Microsoft Office and SharePoint, enhancing workflow efficiency by allowing data sharing across platforms.
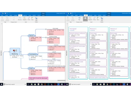
  • Visual Planning: Users can create mind maps to brainstorm ideas, outline project requirements, and visualize project timelines.
  • Work Breakdown Structure (WBS): Facilitates the creation of a detailed WBS to organize tasks, deliverables, and resources.
  • Guided Brainstorming: Includes a solution finder feature to manage issues during project execution through structured brainstorming.
  • Time Management: It includes time-tracking features that help users manage deadlines effectively, ensuring projects are completed on time.
  • Budget Management: It offers tools for managing project budgets, helping teams stay within financial constraints while optimizing resource allocation.
  • Custom Reports: Generates progress reports that can be shared with stakeholders, enhancing communication and transparency.

Pricing of Mindgenius

Mindgenius price in India starts at £10 at techjockey.com.

The pricing model is based on different parameters, including extra features, deployment type, and the total number of users. For further queries related to the product, you can contact our product team and learn more about the pricing and offers.

Mindgenius Pricing & Plans

Subscription
  • Guest Access Get
  • 1-25 users
  • Unlimited Number of Projects
  • Unlimited Dashboards
  • Unlimited Mindmaps, Timeline and Taskboard views
    • Quantity
    • Monthly
Starting at £ 10

Get Mindgenius Demo

We make it happen! Get your hands on the best solution based on your needs.

Interacted

Mindgenius Features

Core Functionalities

  • icon_check Workflow Management Manages and automates the flow of tasks and processes, ensuring that the right people or systems handle tasks at the right time?
  • icon_check Resource Management Allocate and manage team members effectively.
  • icon_check Task Management Central to all project management software, allowing users to create, assign, prioritize, and track tasks
  • icon_check Risk Management Proactively identify and address potential project risks.
  • icon_check Backlog Management Manage the product and sprint backlogs with prioritized tasks
  • icon_check Pipeline Management Tracks the flow of tasks, processes, or projects through various stages to ensure smooth progression.
  • icon_check Sprint Management Plan, track, and manage sprints (short, time-boxed iterations)
  • icon_check Workforce Management Involves managing and optimizing team member workloads, schedules, and productivity?
  • icon_check Incident Management Manages unforeseen incidents or disruptions within a project, often found in industries requiring high reliability, such as IT or
  • icon_check Issue Management Identifies, tracks, and resolves problems or issues that arise during project execution

Task & Workflow Management

  • icon_check Workflow Automation Design and automate workflows to enhance efficiency and ensure consistent task execution.
  • icon_check Recurring Tasks Schedule tasks to repeat at regular intervals to streamline ongoing project activities.
  • icon_check Task Creation & Assignment Create, assign, and manage tasks.
  • icon_check Task Prioritization Assign priority levels to tasks to ensure the most critical activities are addressed first.
  • icon_check Sub-Task Creation Break down complex tasks into smaller, manageable sub-tasks for better tracking and execution.
  • icon_check Task Dependencies Define and monitor task dependencies to manage the sequence and impact of task completion.
  • icon_check Notifications/Reminders Set up automated alerts and reminders to keep team members informed about task deadlines and updates.
  • icon_check Automated Task Assignment Automatically assigns tasks to team members based on workload, availability, and skill sets, helping to distribute work evenly as

Task Views

  • icon_check Gantt Chart Provides a visual timeline of the project with their durations and dependencies.
  • icon_check Kanban Boards Tasks are represented as cards that move across the columns.
  • icon_check Task List A simple list view of all tasks, including details such as due dates, assignees, and statuses.
  • icon_check Calendar View Displays tasks and deadlines on a calendar.
  • icon_check Timeline View Provides an overview of tasks and milestones over time.
  • icon_check Mind Map Visual representation of tasks and ideas branching out from a central concept.
  • icon_check Spreadsheet View Tasks are displayed in a table format similar to a spreadsheet.

Progress & Performance Tracking

  • icon_check Milestone Tracking Set and track key project benchmarks.
  • icon_check Time Tracking Record the time spent on tasks for better project budgeting.
  • icon_check Team Capacity Tracking Shows the distribution of tasks among team members for balancing workload and avoiding overburdening

Resource & Budget Management

  • icon_check Automated Resource Allocation Automatically adjusts resource allocation, such as server capacity, storage, or bandwidth, based on current project needs during
  • icon_check Budget Planning Set a spending plan for your project based on data insights.
  • icon_check Dynamic Budgeting Tracks project expenses and scales budget management features dynamically based on the project's financial requirements.
  • icon_check Risk Scoring System Quantify and score potential project risks based on severity.
  • icon_check Workload Distribution Distributes tasks and processes across team members or systems to prevent overloading any resource, ensuring balanced workloads
  • icon_check Auto Scaling Dynamically scale resources (e.g., team size, server resources) based on project requirements.

Collaboration & Communication

  • icon_check Version Control Track changes made to documents and files.
  • icon_check Real-Time Collaboration Work simultaneously on tasks, leave comments, and share feedback.
  • icon_check File Sharing & Document Collaboration Upload, share, and edit documents.
  • icon_check Integrated Chat & Messaging Real-time communication with team members.

Access Control & Security

  • icon_check Multi-Factor Authentication (MFA) Enhance login security through MFA.
  • icon_check User Access Management Control access to project information based on user roles.
  • icon_check Activity Logs Track user activity within the project management software
  • icon_check Data Backup and Disaster Recovery Ensure data security with regular backups and recovery plans.
  • icon_check Compliance Tracking Ensure adherence to relevant data and security compliance (e.g., GDPR, CCPA).

Customization

  • icon_check Templates Use pre-defined project and timeline structures to save time.
  • icon_check Task Customization Modify tasks to include custom fields, tags, and properties to fit specific project needs.
  • icon_check Custom Layouts Design the software interface to fit your workflow.
  • icon_check Custom Fields Add specific data fields to track unique project information.
  • icon_check Custom Views Create personalized views of project data.

Integrations

  • icon_check API Integration Allow for custom integrations through APIs
  • icon_check Communication and Collaboration Tools Integrate with various collaboration tools to streamline real-time communication and collaboration within project workflows.
  • icon_check File Storage and Sharing Connect cloud storage solutions to enable seamless file sharing and document management within projects.
  • icon_check Time Tracking Tools Integrate time tracking tools to monitor work hours and resource allocation directly in your project management system.
  • icon_check CRM Integration Sync with CRM systems to align customer relationships and sales data with project tasks and deliverables.
  • icon_check Issue Tracking Tools Link issue tracking software to manage and resolve bugs and issues alongside your project management processes.
  • icon_check Automation Tools Use automation platforms to create workflows that automatically handle repetitive tasks across multiple apps.
  • icon_check AI-Based Integrations Use AI for predictive analysis and workflow suggestions.
  • icon_check ERP Integration Connect ERP systems to unify project management with broader business operations, including finance, HR, and procurement.
  • icon_check Third Party Integrations Connect your system to external applications such as CRMs, payment gateways, and analytics tools for seamless data exchange.

Reporting & Analytics

  • icon_check Dashboards Interactive dashboards that can be customized for different user roles.
  • icon_check Resource Reports Allocation and utilization of resources (people, equipment, materials).
  • icon_check Report Customization Ability to create and customize reports based on specific project needs.
  • icon_check Benchmarking Compare project performance against industry standards or internal benchmarks.
  • icon_check Project Progress Reports Track progress against the baseline plan, identify deviations in schedule or budget.
  • icon_check Risk Reports Identify, assess, and propose mitigation strategies for potential project risks.
  • icon_check Workload Reports Analyze workload distribution among team members, identify potential imbalances.
  • icon_check Timesheet Reports Track time spent on tasks by team members, assess project efficiency and billing accuracy.
  • icon_check Sprint Reports Track progress within development sprints.
  • icon_check Burndown & Burnup Charts Track progress towards sprint goals to manage progress and respond accordingly.
  • icon_check Bottleneck Reports Identification of task dependencies and potential bottlenecks.
  • icon_check Predictive Analytics Forecasting tools to predict future project outcomes based on historical data.
  • icon_check Real-Time Reporting Live dashboards that update as data changes.
  • icon_check Automated Reports Scheduling and automatic generation of regular reports. Email notifications with report summaries.

Mindgenius Specifications

  • Supported Platforms :
  • Device:
  • Deployment :
  • Suitable For :
  • Business Specific:
  • Business Size:
  • Customer Support:
  • Integration:
  • Training:
  • Language:
  • Ubuntu Windows MacOS Linux
  • Desktop
  • Web-Based
  • All Industries
  • All Businesses
  • Small Business, Startups, Medium Business, SMBs, SMEs
  • Phone, Email, Communities
  • API Integration
  • In Person, Documentation, Videos
  • English

Mindgenius Reviews and Ratings

banner

Would you like to review this product?

Submit Reviews

MindGenius Ltd Company Details

Brand Name MindGenius Ltd
Information MindGenius develop software that helps you to get organised and take back control of your work load and anything else in life that needs organising.
Founded Year 2007
Director/Founders MindGenius
Company Size 1-100 Employees

Mindgenius FAQ

A The price of MindGenius in India starts at £10 on techjockey.com.
A o, MindGenius does not offer an app.
A MindGenius software supports Windows operating systems.
A Yes, MindGenius offers a free trial for users to explore its features.
A MindGenius functions by combining mind mapping with project management tools to help users plan, organize, and execute projects.
A Typical users of MindGenius software include project managers, business professionals, educators, and teams in various industries.
A Yes, MindGenius provides a free demo to showcase its capabilities.
A o, MindGenius software is not free.
A Yes, MindGenius can be used for both personal and professional projects, helping users organize tasks and ideas effectively.
A Yes, MindGenius integrates with popular tools like Microsoft Office and SharePoint for seamless workflow management.

Mindgenius Alternatives

See All
Why Choose Techjockey?

Software icon representing 20,000+ Software Listed 20,000+ Software Listed

Price tag icon for best price guarantee Best Price Guaranteed

Expert consultation icon Free Expert Consultation

Happy customer icon representing 2 million+ customers 2M+ Happy Customers